Foram encontradas 963 questões.
Assinale a alternativa CORRETA.
Qual alternativa melhor define competências pessoais para o aproveitamento da instituição?
Provas
Questão presente nas seguintes provas
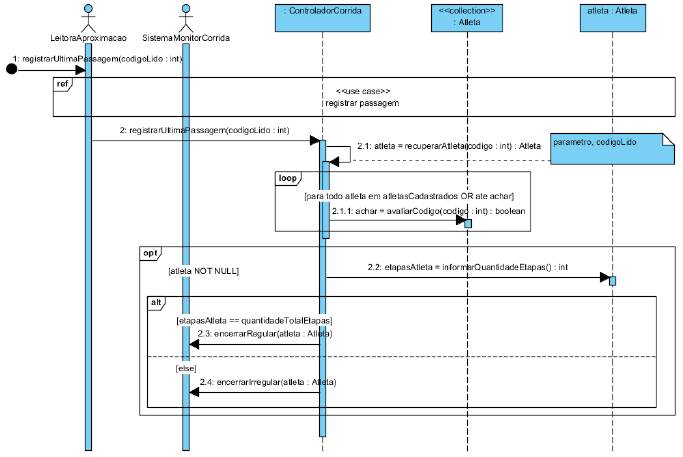
Considere o diagrama de sequência abaixo, que modela um caso de uso hipotético denominado “registrar última passagem”, e as afirmativas que o seguem.

I. Pode-se afirmar que há um relacionamento de inclusão entre os casos de uso “registrar última passagem” e “registrar passagem”.
II. Pode-se afirmar que há um relacionamento de extensão entre os casos de uso “registrar última passagem” e “registrar passagem”.
III. Todas as mensagens contidas no diagrama serão enviadas em todas as ocorrências do caso de uso “registrar última passagem”.
IV. O diagrama contém um fragmento combinado (combined fragment) com operador afirmação (assertion).
V. O fragmento combinado (combined fragment) com operador laço (loop) estabelece que a mensagem nele contida pode ser enviada mais de uma vez.
VI. É possível que, em uma ocorrência do caso de uso “registrar última passagem”, todas as quatro mensagens contidas em todos os três fragmentos combinados (combined fragments) do diagrama deixem de ser enviadas.
Assinale a alternativa CORRETA.
Provas
Questão presente nas seguintes provas
- LDB: Lei de Diretrizes e BasesDa Educação e Dos Princípios e Fins da Educ. Nacional (arts. 1º ao 3º)
Na perspectiva da Lei de Diretrizes e Bases da Educação Nacional (LDE), o ensino médio, como parte da educação escolar, “deverá vincular-se ao mundo do trabalho e à prática social” (art.1º, § 2º). Essa vinculação é orgânica e deve contaminar toda a prática educativa escolar. Em suma, a LDB estabelece uma perspectiva para esse nível de ensino que integra, numa mesma modalidade, finalidades até então dissociadas, para oferecer, de forma articulada, uma educação equilibrada, com funções equivalentes para todos os educandos. Com relação a essa lei, analise os itens abaixo e identifique os que correspondem a finalidades e habilidades do ensino médio.
I. O desenvolvimento de habilidades exclusivas em preparação ao Enem e aos vestibulares nas instituições públicas.
II. A formação da pessoa, de maneira a desenvolver valores e competências necessárias à integração de seu projeto individual ao projeto da sociedade em que se situa.
III. O aprimoramento do educando como pessoa humana, incluindo a formação ética e o desenvolvimento da autonomia intelectual e do pensamento crítico.
IV. A preparação e orientação básica do educando para a sua integração ao mundo do trabalho, com as competências que garantam seu aprimoramento profissional e permitam acompanhar as mudanças que caracterizam a produção no nosso tempo.
V. O desenvolvimento das competências do educando para continuar aprendendo, de forma autônoma e crítica, em níveis mais complexos de estudos.
Assinale a alternativa CORRETA.
Provas
Questão presente nas seguintes provas
Assinale a alternativa que completa CORRETAMENTE a frase.
Os instrumentos capazes de medir tensão, corrente, resistência e potência são, respectivamente:
Provas
Questão presente nas seguintes provas
Analise o circuito elétrico e os valores apresentados abaixo.

Assinale a alternativa CORRETA.
Provas
Questão presente nas seguintes provas
Assinale a alternativa CORRETA.
Considere 1,0 kg de resíduo sendo processado em um sistema de tratamento. Esse processamento gera um volume de efluente gasoso de 10,0 m³. Considere também uma substância A presente no resíduo. O processo retém uma fração de A; a parcela restante estará presente no efluente. Para esta substância A, a concentração no efluente não pode ser superior a 0,1 mg/m³. A massa de resíduo em tratamento contém 5,0 mg da substância A, e o tratamento é admitido como um sistema conservativo e em equilíbrio. Nessas condições, qual deve ser a eficiência mínima de retenção (%) de A no sistema para que não seja ultrapassada a concentração limite no efluente?
Provas
Questão presente nas seguintes provas
Assinale a alternativa que completa CORRETAMENTE a frase.
O próximo elemento da sequência !$ \dfrac {2} {3}, \dfrac {7} {5}, \dfrac {11} {13}, \dfrac {19} {17}, ... !$ é:
Provas
Questão presente nas seguintes provas
Ler ficção nos torna mais empáticos
Estudo afirma que se pode aprender sobre as emoções ao explorar a vida interior de personagens fictícios
Marya González Nieto
Ler ficção fomenta a empatia. Os leitores podem formar ideias sobre as emoções, as motivações e os pensamentos dos outros e transferir essas experiências para a vida real. É o que afirma Keith Oatley, psicólogo e romancista, em uma revisão de um estudo sobre os benefícios da leitura para a imaginação, publicado nesta terça-feira na Trends in Cognitive Sciences.
Nessa nova pesquisa são apresentados fundamentalmente dois estudos que embasam a tese de Oatley. No primeiro deles se pedia a vários participantes que imaginassem uma cena a partir de frases sucintas, tais como “um tapete azul escuro” ou “um lápis de listras laranjas”, enquanto permaneciam conectados a um aparelho de ressonância magnética. A cena que deveriam imaginar, com base nas pistas que lhes iam sendo dadas, era a de uma pessoa que ajudava uma outra cujo lápis havia caído no chão. Oatley explica que depois de os participantes escutarem apenas três frases tiveram uma maior ativação do hipocampo, uma região do cérebro associada com a aprendizagem e a memória. “Os escritores não precisam descrever cenários de modo exaustivo, só têm de sugerir uma cena e a imaginação do leitor fará o resto”, acrescenta.
A teoria de Oatley, professor emérito de psicologia aplicada e desenvolvimento humano na Universidade de Toronto, se baseia em que a ficção simula uma espécie de mundo social que provoca compreensão e empatia no leitor. “Quando lemos ficção nos tornamos mais aptos a compreender as pessoas e suas intenções”, explica o pesquisador. Essa resposta também é encontrada nas pessoas que veem histórias de ficção na televisão ou jogam videogames com uma narrativa em primeira pessoa. O que é comum a todas as modalidades de ficção é a compreensão das características que atribuímos aos personagens, segundo Oatley.
O outro experimento incluído na revisão do estudo consistia em que os participantes adivinhassem o que outras pessoas estavam pensando ou sentindo, a partir de fotografias dos olhos delas. Para isso podiam escolher entre quatro termos que descreviam estados de ânimo – por exemplo, “reflexivo” ou “impaciente”. A conclusão foi que as respostas dos leitores de ficção deram lugar a termos mais aproximados que as dos leitores de ensaios e livros de não ficção. Além desses estudos realizados por Oatley, o psicólogo também apresenta outras pesquisas que endossam suas conclusões, como uma realizada por Frank Hakemulder, pesquisador de língua e literatura no Institute for Cultural Inquiry (ICON) da Universidade Utrecht. Hakemulder afirma que a complexidade dos personagens literários ajuda os leitores a terem ideias mais sofisticadas acerca das emoções dos outros.
Todos esses experimentos se inserem em um momento de crescente interesse pelos estudos sobre as imagens do cérebro. Há alguns anos, em 2009, quando o mesmo autor publicou o primeiro estudo sobre a questão, não havia tanta disposição e expectativa em relação a esses temas. A guinada da comunidade científica na direção desse tipo de pesquisa é algo que se produziu nos últimos anos. “Os pesquisadores estão reconhecendo agora que na imaginação há algo importante a estudar”, diz Oatley.
A característica mais importante do ser humano é a sociabilidade, afirma Oatley. “O que nos diferencia é que nós, humanos, nos socializamos com outras pessoas de uma forma que não está programada pelo instinto, como é o caso dos animais”, explica o psicólogo, para quem a ficção pode ampliar a experiência social e ajudar a entendê-la.
Indique se as afirmativas abaixo são verdadeiras (V) ou falsas (F) de acordo com as diferentes pesquisas de natureza experimental relatadas no texto.
( ) É necessária a exposição a um número grande de sentença para gerar uma ativação maior da região do cérebro associada à aprendizagem e à memória.
( ) Os leitores de ficção escolheram termos mais próximos para descrever estados de ânimo do que os leitores de não ficção.
( ) A complexidade de um personagem de ficção auxilia o leitor no refinamento de sua visão sobre as emoções alheias.
( ) O desenvolvimento da aptidão para compreender as pessoas e suas intenções depende unicamente da qualidade das obras de ficção a que o leitor é exposto.
( ) A ampliação e compreensão de nossa experiência social não estão restritas à leitura de ficção, mas podem ser desenvolvidas também jogando-se videogames com narrativas em primeira pessoa.
Assinale a alternativa que apresenta a sequência CORRETA, de cima para baixo.
Provas
Questão presente nas seguintes provas
Considerando as teorias do brincar sob a perspectiva da terapia ocupacional, relacione os pesquisadores listados na coluna 1 a suas respectivas posições, apresentadas na coluna 2.
| Coluna 1 | Coluna 2 |
| I. Anita Bundy | ( ) O brincar é uma atitude subjetiva, na qual o prazer, o interesse e a espontaneidade são combinados, e que expressa por meio do comportamento de livre escolha, no qual nenhum desempenho específico é esperado. |
| II. Francine Ferland | ( ) O brincar é visto como uma relação dinâmica, uma transação entre a criança e o ambiente, na qual a ação deve ser intrinsecamente motivada, internamente controlada e desvinculada da realidade objetiva. Essa autora não enfatiza aspectos hierárquicos do desenvolvimento. |
| III. Linda Florey | ( ) O brincar é uma motivação intrínseca e envolve a ação sobre objetos humanos e não humanos. A complexidade dos objetos contribui para uma brincadeira mais ou menos estruturada. |
| IV. Mary Reily | ( ) O brincar é o conjunto complexo de comportamentos caracterizado por um processo dinâmico, que envolve atitudes e ações particulares, como exploração, experimentação, repetição de experiências e imitação de crianças em volta. |
| V. Nancy Takata | ( ) O brincar é o veículo fundamental para o cultivo de habilidades, capacidades, interesses e hábitos de competição e de cooperação necessários para a competência na vida adulta. Três estágios no brincar repetem-se nas atividades da vida adulta: exploração, competência e realização. |
Assinale a alternativa que apresenta a sequência CORRETA, de cima para baixo.
Provas
Questão presente nas seguintes provas
Em relação à movimentação das crianças no espaço da instituição de Educação Infantil, analise as afirmativas abaixo.
I. As crianças têm direito de correr, pular, saltar e brincar em espaços amplos e seguros.
II. Na exploração dos ambientes, segundo a teoria Histórico-Cultural, é absolutamente necessário que os bebês permaneçam separados das crianças maiores.
III. Por meio de atividades realizadas em espaços amplos, as crianças desenvolvem sua força, agilidade e equilíbrio físico.
IV. A instituição deve oportunizar ocasiões para que as famílias participem de atividades ao ar livre com as crianças.
V. Os espaços externos devem ser organizados garantindo segurança e autonomia à criança.
Assinale a alternativa CORRETA.
Provas
Questão presente nas seguintes provas
Cadernos
Caderno Container