Foram encontradas 40 questões.
Considere a seguinte declaração de método, pertencente a uma hipotética classe “Tabuleiro” e considere que todas as declarações de variáveis deste método estejam contidas no código apresentado (sintaxe Java):
public void avaliarDirecao(Jogador jogador, int linha, int coluna, int direcao) {
int vLinha = linha;
int vColuna = coluna;
Vector<Posicao> posicoesProvisorias = new Vector<Posicao>();
Posicao auxPosicao;
boolean continuar = true;
boolean fechamento = false;
while (continuar){
...
int vColuna = coluna;
Vector<Posicao> posicoesProvisorias = new Vector<Posicao>();
Posicao auxPosicao;
boolean continuar = true;
boolean fechamento = false;
while (continuar){
...
};
if (posicoesProvisorias.size()>0 && fechamento){
posicoesAfetadas.addAll(posicoesProvisorias);
}
if (posicoesProvisorias.size()>0 && fechamento){
posicoesAfetadas.addAll(posicoesProvisorias);
}
}
Sobre o código acima, assinale a alternativa CORRETA.
Provas
Questão presente nas seguintes provas
Durante o século passado, a doutrina da tábula rasa norteou os trabalhos de boa parte das ciências sociais e humanidades. A psicologia procurou explicar todo pensamento, sentimento e comportamento com alguns mecanismos simples de aprendizado. As ciências sociais procuram explicar todos os costumes e disposições sociais como um produto da socialização das crianças pela cultura circundante: um sistema de palavras, imagens, estereótipos, modelos e contingências de recompensa e punição. Uma longa e crescente lista de conceitos que pareceriam naturais ao modo de pensar humano (emoções, parentesco, os sexos, doença, natureza, o mundo) passou então a ser vista como “inventada” ou “socialmente construída”.
A tábula rasa também serviu de sagrada escritura para crenças políticas e éticas. Segundo a doutrina, toda diferença que vemos entre raças, grupos étnicos, sexos e indivíduos provém não de diferenças em sua constituição inata, mas de diferenças em suas experiências. Mudando as experiências – reformando o modo de criar os filhos, a educação, a mídia e as recompensas sociais – podemos mudar a pessoa. Notas baixas, pobreza e comportamento antissocial podem ser melhorados; de fato, não fazê-lo é uma irresponsabilidade. Toda discriminação com base em características ditas inatas de um sexo ou grupo étnico é absolutamente irracional.
É consternador pensarmos em nós como enobrecidos conjuntos de molas e engrenagens. Máquinas são insensíveis, construídas para ser usadas e descartadas; seres humanos têm sensibilidade, possuem dignidade e direitos e são infinitamente preciosos. Uma máquina tem algum propósito prosaico, como moer grãos ou apontar lápis; um ser humano tem propósitos mais elevados, como amor, devoção, boas obras e criação de conhecimento e beleza. O comportamento das máquinas é determinado pelas leis da física e da química; o comportamento das pessoas é livremente escolhido. Com a escolha vem a liberdade e, portanto, o otimismo quanto às nossas possibilidades para o futuro. Com a escolha vem também a responsabilidade, o que nos permite sustentar que as pessoas têm de responder por suas ações.
O filósofo Rousseau não acreditava exatamente numa tábula rasa, mas acreditava que o comportamento ruim era produto do aprendizado e socialização. As pessoas educadas procuram ser conscientes de seus preconceitos ocultos e avaliá-los com base nos fatos e nas sensibilidades dos outros. Na vida pública, tentamos julgar as pessoas como indivíduos, e não como espécimes de um sexo ou grupo étnico. Tentamos distinguir entre força e direito e assim respeitar culturas que são diferentes da nossa. Ocorreu uma revolução no tratamento da natureza humana pelos cientistas e estudiosos.
Pesquisadores das ciências humanas começaram a dar corpo à hipótese de que a mente evoluiu como uma estrutura universal complexa. A ideia de que a seleção natural dotou os humanos com uma mente universal complexa recebeu apoio de outras áreas. Com tantas capacidades mentais aparecendo em todas as culturas humanas, a mente nas crianças já não parece uma massa informe que a cultura molda. Do mesmo modo, nossa compreensão de nós mesmos e de nossas culturas só pode ser enriquecida pela descoberta de que nossa mente se compõe de intrincados circuitos neurais para pensar, sentir e aprender, ao invés de tábulas rasas, massas informes ou fantasmas inescrutáveis.
PINKER, Steven. Tábula rasa: a negação contemporânea da natureza humana. São Paulo: Companhia das Letras, 2004. p. 19-31. [adaptado]
Identifique se são verdadeiras (V) ou falsas (F) as afirmativas com relação aos verbos sublinhados nos fragmentos do Texto.
( ) A locução verbal na frase “procurou explicar todo pensamento, sentimento e comportamento [...]” sinaliza uma ação futura.
( ) Na frase “A tábula rasa também serviu de sagrada escritura para crenças políticas e éticas”, o verbo está conjugado no pretérito perfeito do modo indicativo.
( ) Na frase “pensarmos em nós como enobrecidos conjuntos de molas e engrenagens”, o verbo está no modo infinitivo sem flexão.
( ) Em “ocorreu uma revolução no tratamento da natureza humana pelos cientistas e estudiosos” , o verbo pode ser substituído por ocorrera.
Assinale a alternativa que apresenta a sequência CORRETA, de cima para baixo.
Provas
Questão presente nas seguintes provas
Assinale a alternativa CORRETA a respeito dos protocolos de transporte da arquitetura TCP/IP.
Provas
Questão presente nas seguintes provas
Durante o século passado, a doutrina da tábula rasa norteou os trabalhos de boa parte das ciências sociais e humanidades. A psicologia procurou explicar todo pensamento, sentimento e comportamento com alguns mecanismos simples de aprendizado. As ciências sociais procuram explicar todos os costumes e disposições sociais como um produto da socialização das crianças pela cultura circundante: um sistema de palavras, imagens, estereótipos, modelos e contingências de recompensa e punição. Uma longa e crescente lista de conceitos que pareceriam naturais ao modo de pensar humano (emoções, parentesco, os sexos, doença, natureza, o mundo) passou então a ser vista como “inventada” ou “socialmente construída”.
A tábula rasa também serviu de sagrada escritura para crenças políticas e éticas. Segundo a doutrina, toda diferença que vemos entre raças, grupos étnicos, sexos e indivíduos provém não de diferenças em sua constituição inata, mas de diferenças em suas experiências. Mudando as experiências – reformando o modo de criar os filhos, a educação, a mídia e as recompensas sociais – podemos mudar a pessoa. Notas baixas, pobreza e comportamento antissocial podem ser melhorados; de fato, não fazê-lo é uma irresponsabilidade. Toda discriminação com base em características ditas inatas de um sexo ou grupo étnico é absolutamente irracional.
É consternador pensarmos em nós como enobrecidos conjuntos de molas e engrenagens. Máquinas são insensíveis, construídas para ser usadas e descartadas; seres humanos têm sensibilidade, possuem dignidade e direitos e são infinitamente preciosos. Uma máquina tem algum propósito prosaico, como moer grãos ou apontar lápis; um ser humano tem propósitos mais elevados, como amor, devoção, boas obras e criação de conhecimento e beleza. O comportamento das máquinas é determinado pelas leis da física e da química; o comportamento das pessoas é livremente escolhido. Com a escolha vem a liberdade e, portanto, o otimismo quanto às nossas possibilidades para o futuro. Com a escolha vem também a responsabilidade, o que nos permite sustentar que as pessoas têm de responder por suas ações.
O filósofo Rousseau não acreditava exatamente numa tábula rasa, mas acreditava que o comportamento ruim era produto do aprendizado e socialização. As pessoas educadas procuram ser conscientes de seus preconceitos ocultos e avaliá-los com base nos fatos e nas sensibilidades dos outros. Na vida pública, tentamos julgar as pessoas como indivíduos, e não como espécimes de um sexo ou grupo étnico. Tentamos distinguir entre força e direito e assim respeitar culturas que são diferentes da nossa. Ocorreu uma revolução no tratamento da natureza humana pelos cientistas e estudiosos.
Pesquisadores das ciências humanas começaram a dar corpo à hipótese de que a mente evoluiu como uma estrutura universal complexa. A ideia de que a seleção natural dotou os humanos com uma mente universal complexa recebeu apoio de outras áreas. Com tantas capacidades mentais aparecendo em todas as culturas humanas, a mente nas crianças já não parece uma massa informe que a cultura molda. Do mesmo modo, nossa compreensão de nós mesmos e de nossas culturas só pode ser enriquecida pela descoberta de que nossa mente se compõe de intrincados circuitos neurais para pensar, sentir e aprender, ao invés de tábulas rasas, massas informes ou fantasmas inescrutáveis.
PINKER, Steven. Tábula rasa: a negação contemporânea da natureza humana. São Paulo: Companhia das Letras, 2004. p. 19-31. [adaptado]
Identifique se são verdadeiras (V) ou falsas (F) as afirmativas com relação ao Texto.
( ) O autor emprega os termos “inventada” e “socialmente construída” referindo-se ao modo como alguns conceitos passaram a ser vistos na doutrina da tábula rasa.
( ) A questão da livre escolha (livre-arbítrio) aparece no texto no momento em que o autor aponta propriedades que diferenciam as máquinas dos seres humanos.
( ) Para o filósofo Rousseau a sociedade é que corrompe os homens. Isso quer dizer que não há correlação alguma entre a sua filosofia e a doutrina da tábula rasa.
( ) De acordo com a doutrina da tábula rasa, a distinção entre “raças, grupos étnicos, sexos e indivíduos” provém do aparato genético dos seres humanos.
( ) Segundo o texto, é inadequado pensar na mente das crianças como uma caixa vazia que vai sendo preenchida com o convívio em sociedade.
Assinale a alternativa que apresenta a sequência CORRETA, de cima para baixo.
Provas
Questão presente nas seguintes provas
- Banco de Dados RelacionalTipos de ChavesChave Estrangeira
- SQLConceitos e Fundamentos de SQL
- SQLDMLSELECTJOINs
Considere as tabelas relacionais Cidades (ID-cidade, nome, populacao, ID-estado) e Estados (ID-estado, nome, populacao). O atributo ID-estado em Cidades é uma chave estrangeira que faz referência à chave primária ID-estado em Estados. O atributo ID-cidade é a chave primária da tabela Cidades. O comando SQL que expressa CORRETAMENTE a consulta “buscar pares de nomes de cidades diferentes que possuem a mesma população e estão localizadas em Estados com nomes diferentes” é:
Provas
Questão presente nas seguintes provas
Considere a seguinte declaração de classe (sintaxe Java):
package Rede;
import javax.swing.JOptionPane;
...
public class AtorJogo implements OuvidorProxy {
protected Proxy proxy;
...}
...
public class AtorJogo implements OuvidorProxy {
protected Proxy proxy;
...}
Sobre o código acima, assinale a alternativa CORRETA.
Provas
Questão presente nas seguintes provas
Saúde virou preconceito:
Ser saudável é importante. Mas, por trás desse argumento, muita gente esconde um discurso
Ser saudável é importante. Mas, por trás desse argumento, muita gente esconde um discurso
preconceituoso que precisa ser combatido.
Sou contra a saúde. Mas como alguém pode ser contra algo tão importante? Permita- -me começar dizendo que se alguém se sentir mal antes, durante ou depois de ler este artigo, deve buscar cuidados médicos. Eu acredito nos germes e em doenças infecciosas. E que as pessoas devem usar capacetes quando andam de bicicleta. No que eu não acredito é que as pessoas possam usar a saúde como um argumento para camuflar seus preconceitos. Pense em uma mãe que alimenta seu recém-nascido com uma mamadeira. A maioria das pessoas olharia para ela e diria: “Leite materno seria melhor para a saúde do bebê”. Mas, no fundo no fundo, já concluiu: “Ela não é uma boa mãe, por isso não amamenta a criança com seu leite”.
Da mesma maneira acontece em situações que já não são tão novas, como os fumantes forçados a se excluir do grupo e ir para áreas isoladas, enquanto os demais olham para eles e pensam que são maus exemplos para os filhos, partindo apenas do fato de fumarem. Classificar opiniões desse tipo de moralismo geraria críticas, mas nomeá-las como uma defesa da “saúde” permite às pessoas fazer uma série de suposições sobre os outros, protegendo-as dos estigmas de preconceituosas e moralistas. No debate recente sobre planos de saúde nos Estados Unidos, a palavra saúde não estava só carregada de julgamentos de valor e hierarquias. Falava tanto de privilégios quanto falava de bem-estar. Saúde, portanto, é também uma posição ideológica.
E lembre-se das revistas de saúde a que você tem acesso. A maioria delas permite-se usar comentários discutíveis em nome dessa tal saúde. A publicação americana Men’s Health, por exemplo, publicou uma matéria que daria instruções para que o homem “desenvolvesse um abdome afiado” para “se destacar” e “levar a vizinha para a cama”. Essa linguagem seria considerada machista, mas novamente o termo “saúde” permitiu que a revista pregasse que certos tipos de corpo são desejáveis, enquanto outros são repugnantes. E que o critério para a escolha amorosa e sexual seria unicamente físico. É extremamente necessário que médicos, formadores de opinião e políticos discutam os contextos equivocados em que a ideia de saúde vem sendo usada. Isso levará a interações sociais mais profundas, produtivas e – por que não? – verdadeiramente mais saudáveis para todos nós.
METZEL, Jonathan M. Saúde virou preconceito. Revista Galileu, n. 236, fev. 2011. [adaptado]
Assinale a alternativa que MELHOR RESUME o Texto.
Provas
Questão presente nas seguintes provas
Considere as seguintes atividades de gerenciamento de projeto:
I. Monitorar riscos do projeto
II. Conduzir revisões de progresso
III. Acompanhar solicitações de mudança
IV. Implementar ações corretivas
V. Avaliar objetivamente os processos
VI. Criar ou liberar linhas de base (baselines)
Assinale a alternativa CORRETA que contém apenas números referentes a atividades de gerenciamento de configuração.
Provas
Questão presente nas seguintes provas
Durante o século passado, a doutrina da tábula rasa norteou os trabalhos de boa parte das ciências sociais e humanidades. A psicologia procurou explicar todo pensamento, sentimento e comportamento com alguns mecanismos simples de aprendizado. As ciências sociais procuram explicar todos os costumes e disposições sociais como um produto da socialização das crianças pela cultura circundante: um sistema de palavras, imagens, estereótipos, modelos e contingências de recompensa e punição. Uma longa e crescente lista de conceitos que pareceriam naturais ao modo de pensar humano (emoções, parentesco, os sexos, doença, natureza, o mundo) passou então a ser vista como “inventada” ou “socialmente construída”.
A tábula rasa também serviu de sagrada escritura para crenças políticas e éticas. Segundo a doutrina, toda diferença que vemos entre raças, grupos étnicos, sexos e indivíduos provém não de diferenças em sua constituição inata, mas de diferenças em suas experiências. Mudando as experiências – reformando o modo de criar os filhos, a educação, a mídia e as recompensas sociais – podemos mudar a pessoa. Notas baixas, pobreza e comportamento antissocial podem ser melhorados; de fato, não fazê-lo é uma irresponsabilidade. Toda discriminação com base em características ditas inatas de um sexo ou grupo étnico é absolutamente irracional.
É consternador pensarmos em nós como enobrecidos conjuntos de molas e engrenagens. Máquinas são insensíveis, construídas para ser usadas e descartadas; seres humanos têm sensibilidade, possuem dignidade e direitos e são infinitamente preciosos. Uma máquina tem algum propósito prosaico, como moer grãos ou apontar lápis; um ser humano tem propósitos mais elevados, como amor, devoção, boas obras e criação de conhecimento e beleza. O comportamento das máquinas é determinado pelas leis da física e da química; o comportamento das pessoas é livremente escolhido. Com a escolha vem a liberdade e, portanto, o otimismo quanto às nossas possibilidades para o futuro. Com a escolha vem também a responsabilidade, o que nos permite sustentar que as pessoas têm de responder por suas ações.
O filósofo Rousseau não acreditava exatamente numa tábula rasa, mas acreditava que o comportamento ruim era produto do aprendizado e socialização. As pessoas educadas procuram ser conscientes de seus preconceitos ocultos e avaliá-los com base nos fatos e nas sensibilidades dos outros. Na vida pública, tentamos julgar as pessoas como indivíduos, e não como espécimes de um sexo ou grupo étnico. Tentamos distinguir entre força e direito e assim respeitar culturas que são diferentes da nossa. Ocorreu uma revolução no tratamento da natureza humana pelos cientistas e estudiosos.
Pesquisadores das ciências humanas começaram a dar corpo à hipótese de que a mente evoluiu como uma estrutura universal complexa. A ideia de que a seleção natural dotou os humanos com uma mente universal complexa recebeu apoio de outras áreas. Com tantas capacidades mentais aparecendo em todas as culturas humanas, a mente nas crianças já não parece uma massa informe que a cultura molda. Do mesmo modo, nossa compreensão de nós mesmos e de nossas culturas só pode ser enriquecida pela descoberta de que nossa mente se compõe de intrincados circuitos neurais para pensar, sentir e aprender, ao invés de tábulas rasas, massas informes ou fantasmas inescrutáveis.
PINKER, Steven. Tábula rasa: a negação contemporânea da natureza humana. São Paulo: Companhia das Letras, 2004. p. 19-31. [adaptado]
Com relação ao excerto do Texto, assinale a alternativa CORRETA.
“Do mesmo modo, nossa compreensão de nós mesmos e de nossas culturas só pode ser enriquecida pela descoberta de que nossa mente se compõe de intrincados circuitos neurais para pensar, sentir e aprender, ao invés de tábulas rasas, massas informes ou fantasmas inescrutáveis.”.
Provas
Questão presente nas seguintes provas
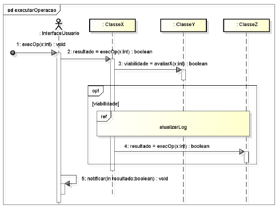
Considere o diagrama de sequência, abaixo, de uma aplicação hipotética, que detalha o caso de uso executarOperacao desta aplicação. Tal aplicação possui outro caso de uso, atualizarLog, referenciado no diagrama de sequência.
Considere também as seguintes afirmações a respeito da modelagem apresentada.
I. Toda ocorrência do caso de uso executarOperacao implica na ocorrência do caso de uso atualizarLog.
II. Um nodo decisão condiciona o envio de mensagem à instância da classe ClasseZ.
III. A modelagem abstrai o elemento que envia a primeira mensagem, usando para isso uma mensagem achada (found message).

Assinale a alternativa CORRETA.
Provas
Questão presente nas seguintes provas
Cadernos
Caderno Container