Foram encontradas 614 questões.
O switch que deve ser utilizado para criar VLANs e que permita interconectar estas VLANs é do tipo
Provas
O circuito utilizado para envio de dados entre equipamentos, em uma rede de computadores que obrigatoriamente necessita de sincronização em seu meio físico, deve utilizar a multiplexação por
Provas
Considere o objetivo de se desenvolver um programa que produz um relatório de administração de serviços de tecnologia da informação de uma empresa contendo um gráfico como o apresentado a seguir (com dados fictícios). Em cada fatia da ‘pizza’, são apresentadas as áreas de negócio da empresa e a quantidade de serviços vinculados.
Deve-se supor a existência do esquema de banco de dados composto pelas tabelas a seguir.
DROP TABLE IF EXISTS SERVICO;
CREATE TABLE SERVICO (
servico_id integer NOT NULL,
nome text,
tipo_id integer,
PRIMARY KEY (servico_id),
FOREIGN KEY (tipo_id) REFERENCES TIPOSERVICO(tipo_id));
DROP TABLE IF EXISTS TIPOSERVICO;
CREATE TABLE TIPOSERVICO (
tipo_id integer NOT NULL,
nome text,
area_id integer,
PRIMARY KEY (tipo_id),
FOREIGN KEY (area_id) REFERENCES AREANEGOCIO(area_id));
DROP TABLE IF EXISTS AREANEGOCIO;
CREATE TABLE AREANEGOCIO (
area_id integer NOT NULL,
nome text,
PRIMARY KEY(area_id));
Com base no esquema de banco de dados fornecido, a consulta SQL que apresenta como resultado os dados necessários para a produção do gráfico apresentado é
Provas
Em uma situação hipotética, uma organização de desenvolvimento de software utilizou Balanced Scorecard para seu planejamento e construiu um mapa estratégico com um diagrama de causa e efeito, reproduzido a seguir:

As perspectivas do Balanced Scorecard usadas na figura e identificadas como A, B, C e D são denominadas, respectivamente
Provas
- Fundamentos de ProgramaçãoTipos Abstratos de Dados (TAD)
- Paradigmas de ProgramaçãoOrientação a ObjetosDefinição Técnica: Orientação a Objetos
- Paradigmas de ProgramaçãoProgramação Estruturada
Um paradigma de programação fornece e determina a visão que o programador possui sobre a estruturação e a execução do programa.
Considere agora este cenário hipotético. Um programador lida com o problema de locomoção em uma cidade, o qual precisa ser resolvido com o desenvolvimento de software. Na abordagem (A), o programador irá desenvolver a solução especificando os passos que levam um veículo do ponto de partida até o destino, indicando as vias que serão percorridas no trajeto. Na abordagem (B), o programador irá desenvolver a solução especificando “me leve até o campus da Universidade”.
Com base na descrição fornecida, analise as seguintes afirmativas.
I. Na abordagem (A), descreve-se o uso do paradigma imperativo.
II. Na abordagem (B), descreve-se o uso do paradigma declarativo.
III. Nas abordagens (A) e (B), são descritos cenários de uso do paradigma orientado a objetos.
IV. Na abordagem (B), descreve-se o uso do paradigma de Tipos Abstratos de Dados.
Está(ão) correta(s)
Provas
- Engenharia de Software
- Qualidade de SoftwareAvaliação da Qualidade de Software
- Qualidade de SoftwareControle de Qualidade
- Qualidade de SoftwareMPS.BR
Constitui característica de uma organização de desenvolvimento de software de alta maturidade e capacidade, conforme os modelos e as normas para qualidade de software, quando
Provas
Segundo o Guia Geral MPS de Serviços (Softex, 2021), o propósito do processo de Continuidade, Disponibilidade e Segurança (CDS) é “assegurar a disponibilidade e continuidade dos serviços para que os acordos de níveis de serviços sejam cumpridos em circunstâncias previsíveis e gerenciar a segurança da informação durante toda a operação do serviço”. Por sua vez, “os planos de continuidade de serviço devem ser implementados, mantidos e disponibilizados às partes interessadas.”
Considere as afirmativas a seguir.
I. A implementação deste processo é requerida a partir do nível C do MR-MPS-SV.
II. Os procedimentos para o retorno às condições normais de trabalho devem compor o planejamento de continuidade de serviço.
III. Os requisitos e objetivos da disponibilidade e continuidade devem considerar os requisitos de negócio, de serviço, acordos de nível de serviço, e riscos.
IV. É um indicativo da maturidade de uma organização prestadora de serviços a baixa frequência de mudanças nos seus planos da continuidade de serviços.
Está(ão) correta(s)
Provas
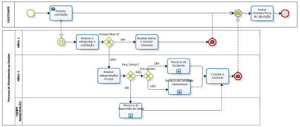
Considere a figura abaixo construída com a notação Business Process Model and Notation – BPMN, que descreve o processo Atendimento ao Usuário adotado por uma equipe da Universidade Federal da Bahia.

Fonte: Queiroz, J.C.; Jesus, T.S.; Melo, A.C.M.A; Silva, P.S.; Processo de Atendimento ao Usuário do sistema SIPAC na UFBA. (disponível em http://www.xiwticifes.ufba.br/modulos/submissao/Upload-353/86142.pdf ) - acesso em janeiro de 2022
Com base no diagrama fornecido, é correto afirmar que
Provas
- Gestão de ServiçosITILITIL v4Cadeia de Valor de Serviço (ITILv4)
- Gestão de ServiçosITILITIL v4Gestão de Catálogo de Serviços (ITILv4)
A tabela abaixo reproduz um trecho do Catálogo de Serviços de TI da Secretaria de Tecnologias Digitais da Universidade Federal Rural de Pernambuco.
| Sistemas de Informação | ||||
| Serviço | Descrição | Principais Usuários | Como solicitar e (ou) acessar o serviço | Acordo de Nível de Serviço (*) |
| SIG@ Acadêmico | Sistema de Gestão Acadêmica Institucional | Comunidade Universitária | Perguntas e Respostas; Fluxogramas | Perfil: criação, atribuição, ativação/expiração, desbloqueio |
| SIG@ Processo | Sistema de Controle dos Processos Administrativos | Comunidade Universitária | Informações (FAQ nº 13) | Perfil: criação, atribuição, ativação/expiração, desbloqueio |
| Pergamum (http://www.pergamum.ufrpe.br) | Sistema de Controle de Biblioteca | Comunidade Universitária | Informações | •Tempo de triagem: até 4 (quatro) horas úteis do recebimento do email; |
| AVA Institucional (http://ava.ufrpe.br) | Ambiente Virtual de Aprendizagem (AVA) institucional através da plataforma Moodle e integrado com o SIG@ | Comunidade Universitária | Informações; Fluxograma | •Tempo de triagem: até 2 (duas) horas úteis do recebimento do email; |
Fonte: disponível em http://www.nti.ufrpe.br/catalogo-servicos - Acesso em janeiro de 2022)
Considerando a prática Service catalogue management (Gerenciamento do Catálogo de Serviços) da ITIL 4 (Information Technology Infrastructure Library), é correto afirmar que
Provas
Acerca do COBIT 2019, é correto afirmar que
Provas
Caderno Container