Foram encontradas 50 questões.
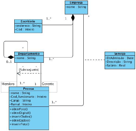
Considere o seguinte diagrama da UML (Unified Modeling Language):

Julgue as afirmações a seguir e indique a opção correta.
I – A classe “Departamento” é uma classe abstrata.
II – O relacionamento entre a classe “Departamento” e a classe “Pessoa” está representado erradamente, pois há dois relacionamentos com cardinalidades diferentes, gerando ambiguidade, e a UML obriga que estes relacionamentos sejam representados separadamente.
III – A classe “Serviço” é uma classe de associação, que é utilizada quando a associação de duas classes possui propriedades.
Provas
Questão presente nas seguintes provas
Julgue as afirmações a seguir e marque a opção correta.
Provas
Questão presente nas seguintes provas
TEXT
China: is it a big bubble about to burst?
Patrick Collinson, guardian.co.uk, Friday 27 April 2012
Patrick Collinson, guardian.co.uk, Friday 27 April 2012
Diana Choyleva is the bear in the China shop. The analyst from Lombard Street Research says last week's China GDP figures – which revealed growth slowing to a three-year low – are an early warning signal of the hard landing to come.
Dig deep into the data, she says, and you'll find that Chinese exports are falling. All that is propping up the economy is gargantuan investment in infrastructure financed by state- directed banks that look more and more like Western banks just before the collapse of 2008. Except they are bigger and badder.
Choyleva radiates a pessimism that is almost unique among Hong Kong's investment professionals. Westerners, she says, are so awed by the China dream they can't see the coming China-geddon. The excesses that drove the West into a financial crisis and, in Europe, an economic depression, are gripping the Chinese economy, too. "It's just that they have become bigger," she says. The country's vast pool of savings is being squandered on dead-end infrastructure projects that make Japan's roads to nowhere look like prudent planning.
"China's miracle growth is over," she proclaims, saying that if Chinese policy makers get it right they might, just, see the country's growth halve to 5% or below. Get it wrong, and the consequences could be devastating not just for China but for the rest of the world, too. "Building those roads to nowhere can go on for a long time, but ultimately financing it will become unbearable," warns Choyleva.
As long as US and European consumers were accumulating colossal amounts of debt, much of it to pay for goods made in China, the merry-go-round worked just fine. But as western economies deleverage, the driver for growth has been extinguished.
"The financial crisis has changed everything," she says. "It can no longer rely on abroad to buy its excess production. The US will consume less, and produce more. The years of current account surpluses are over, rendering the growth model obsolete."
Meanwhile, the banks that have been the lynchpin of growth are insolvent, and their mountain of bad loans will eventually lead to a liquidity crisis.
But Choyleva's is a lone voice. At brokerage CLSA, one of the region's biggest investment banks, China macro strategist Andy Rothman, a former US diplomat, says the wall of worry comes from a fundamental misunderstanding.
The first myth to explode, he says, is that it is an export economy. It's not. It assembles the likes of iPads (they are all made in China), but the value remains, mostly, in the US. Even Korean firms make more money from the iPad than China. Over the last decade, while it has enjoyed GDP growth of 10% per annum, only 1% of that was from exports. What we haven't woken up to is that China is a domestic growth story.
It's not an unbalanced export-only economy – instead, it's the world's best domestic consumption story, claims Rothman. It is being driven by "phenomenal" increases in wages for average workers; incomes are up 173% over the past 11 years. That also puts the so-called property bubble into perspective. The price per-square-foot of an apartment in a major Chinese city has leaped by nearly 10% a year, for many years. But as incomes are rising even faster – by around 13% a year – it's not the issue it became in the west.
Better still, it's not on the never-never. Mortgages are still in their infancy in China. One in five first-time buyers purchase entirely with cash. The average downpayment is 30% – a long way from the 100% loans that became common in the US and the UK.
"Even if prices fall by a third, almost no one will actually be underwater," says Rothman. Westerners are also obsessed with startling property price rises in Shanghai and Beijing. But go into the interior and prices are "dramatically lower," he says.
(source: http://www.guardian.co.uk/money/2012/apr/27/china-big-bubbles-about-to-burst)
According to Text, mortgages are still:
Provas
Questão presente nas seguintes provas
TEXT
Emerging markets: a bubble that has finally burst?
Patrick Collinson, guardian.co.uk, Friday 5 August 2011
One of Britain's most successful fund managers has warned about an emerging market bubble and told small investors, who have poured billions of pounds into emerging market funds, that returns could be sorely disappointing over the next few years.
British investors now hold more than £40bn in emerging market funds – typically invested in China, Brazil and India – and those who jumped in early have done well. The average fund invested in China has made a 112% gain since 2006 while the very best fund, run by First State, has notched up a breathtaking 159% gain for its investors. Meanwhile, the average fund invested in UK shares has limped in with a rise of 18% over the same period.
But last week the head of global emerging market equities at First State, Jonathan Asante, told investors that the good times may be over. Asante wrote to investors saying that most stocks in emerging markets are "fully valued", which in fund manager speak means he believes that they are not worth investing in and could be headed for a fall. A formal warning to investors from their fund manager is extremely rare, as it could prompt investors to bolt for the exit – and shrink the funds from which they are paid.
Asante takes a longer view than most of his rivals. Profit sharing and bonuses at First State are only paid out on the basis of three-year numbers rather than quarterly or half-yearly figures. Managers are also required to put most of their personal wealth into their funds. "It means that managers have to eat their own cooking," he says.
Asante, who used to teach at the London School of Economics before becoming a fund manager, is not forecasting an abrupt halt to the Chinese economic miracle, or an end to India's growth. But he says that so much money has flooded into the shares of emerging market companies that even the best of them may now be overvalued. Many companies command share price ratings which are a multiple of their equivalents in the west, he says, yet are trading in areas where corruption is rife, inflation rising, where legal systems are immature and where back-door state control is common.
Overvaluations are perhaps most severe in Latin America, particularly Brazil, he says. Indeed, he was so concerned that last December he wrote a separate warning note to clients in his Latin American portfolios. It was a good call – the São Paulo Bovespa index was then around 70,000, and is now around 56,000. He continues to believe that the Brazilian currency, the real, is the "most ridiculously over-valued currency in the world".
It is telling what First State managers are doing with their own cash tied up in First State funds. They now only have around 60% in equity funds, with 40% in cash (sterling, Hong Kong dollar and Singapore dollar) and gold.
"The world is a very risky place right now. I would have to be sceptical of the China story. The central planners have in some senses been wonderful at balancing growth, inflation, banking and environmental concerns. I applaud them but wonder if they can keep this going forever."
However, Asante's views are not shared by the majority of emerging market fund managers. In contrast, the manager of another giant emerging markets fund, Michael Konstantinov, of the £870m Allianz RCM Bric Stars fund, this week told potential investors that valuations are currently "very cheap" (his italics) and that they offer an "outstanding entry point".
"I think it is important to remind ourselves that the Bric [Brazil, Russia, India, China] countries came through the global economic crisis of 2008 and 2009 quite well. Brazil did not even go into recession in 2009 while India and China continued to grow very strongly in the range of 8%-9%. Only Russia had a short-term setback, but has recovered well and is, again, leading the global growth dynamic.
"As the demand side of these economies is mainly driven by domestic demand, not by exports, they are more resilient to a global crisis."
Fidelity, which took more than £500m from UK investors into a China fund launched by its most high-profile manager, Anthony Bolton, has struggled to make money for them yet. The trust is currently trading at 96p compared to its launch price of 100p in April 2010, although Fidelity remains bullish on the region.
Nick Price, manager of Fidelity Emerging Markets fund and the Fidelity EMEA fund, says: "As an emerging market fund manager you'd expect me to be bullish wouldn't you? Clearly, many of the markets are facing headwinds right now and these may last for some months. But having just come back from China where I spent a week visiting 30 companies, I remain convinced that the China consumer story is as strong as ever.
"On a longer-term basis, emerging market stocks represent a fraction of their potential worth. It's a strong statement I know, but look at the facts. Emerging markets represent 90% of the world's oil reserves, over 80% of the world's population, over 60% of the world's forex reserves, 30% of global GDP, but yet are only 13% of global stock market capitalisation. I am convinced that the longer you look out, the more sure you can be that emerging markets offer great opportunities."
(source: http://www.guardian.co.uk/money/2011/aug/05/emerging-markets-bubble-burst)
According to the first paragraph (Text), over the next few years, the returns could be:
Provas
Questão presente nas seguintes provas
- Gerenciamento de MemóriaAlgoritmos de Substituição de Páginas
- Gerenciamento de MemóriaFragmentação de Memória (Interna e Externa)
- Gerenciamento de MemóriaPaginação de Memória
- Gerenciamento de MemóriaSegmentação de Memória
Dentre as opções a seguir, assinale a correta.
Provas
Questão presente nas seguintes provas
A respeito da qualidade de software, assinale a única opção correta.
Provas
Questão presente nas seguintes provas
A professora perguntou à turma se alguém tinha visto uma flor naquele dia. Lili contou que havia uma na varanda de seu apartamento: “A florzinha estava perto do ar-condicionado.”
A frase de Lili, se colocada no plural, terá a seguinte redação:
Provas
Questão presente nas seguintes provas
Observe os cinco primeiros versos da letra de “Rosa dos Ventos”, canção de Chico Buarque: “E do amor gritou-se o escândalo / Do medo criou-se o trágico / No rosto pintou-se o pálido / E não rolou uma lágrima / Nem uma lástima para socorrer”. Para terminar seus versos, o autor deu preferência a palavras
Provas
Questão presente nas seguintes provas
TEXT
Emerging markets: a bubble that has finally burst?
Patrick Collinson, guardian.co.uk, Friday 5 August 2011
One of Britain's most successful fund managers has warned about an emerging market bubble and told small investors, who have poured billions of pounds into emerging market funds, that returns could be sorely disappointing over the next few years.
British investors now hold more than £40bn in emerging market funds – typically invested in China, Brazil and India – and those who jumped in early have done well. The average fund invested in China has made a 112% gain since 2006 while the very best fund, run by First State, has notched up a breathtaking 159% gain for its investors. Meanwhile, the average fund invested in UK shares has limped in with a rise of 18% over the same period.
But last week the head of global emerging market equities at First State, Jonathan Asante, told investors that the good times may be over. Asante wrote to investors saying that most stocks in emerging markets are "fully valued", which in fund manager speak means he believes that they are not worth investing in and could be headed for a fall. A formal warning to investors from their fund manager is extremely rare, as it could prompt investors to bolt for the exit – and shrink the funds from which they are paid.
Asante takes a longer view than most of his rivals. Profit sharing and bonuses at First State are only paid out on the basis of three-year numbers rather than quarterly or half-yearly figures. Managers are also required to put most of their personal wealth into their funds. "It means that managers have to eat their own cooking," he says.
Asante, who used to teach at the London School of Economics before becoming a fund manager, is not forecasting an abrupt halt to the Chinese economic miracle, or an end to India's growth. But he says that so much money has flooded into the shares of emerging market companies that even the best of them may now be overvalued. Many companies command share price ratings which are a multiple of their equivalents in the west, he says, yet are trading in areas where corruption is rife, inflation rising, where legal systems are immature and where back-door state control is common.
Overvaluations are perhaps most severe in Latin America, particularly Brazil, he says. Indeed, he was so concerned that last December he wrote a separate warning note to clients in his Latin American portfolios. It was a good call – the São Paulo Bovespa index was then around 70,000, and is now around 56,000. He continues to believe that the Brazilian currency, the real, is the "most ridiculously over-valued currency in the world".
It is telling what First State managers are doing with their own cash tied up in First State funds. They now only have around 60% in equity funds, with 40% in cash (sterling, Hong Kong dollar and Singapore dollar) and gold.
"The world is a very risky place right now. I would have to be sceptical of the China story. The central planners have in some senses been wonderful at balancing growth, inflation, banking and environmental concerns. I applaud them but wonder if they can keep this going forever."
However, Asante's views are not shared by the majority of emerging market fund managers. In contrast, the manager of another giant emerging markets fund, Michael Konstantinov, of the £870m Allianz RCM Bric Stars fund, this week told potential investors that valuations are currently "very cheap" (his italics) and that they offer an "outstanding entry point".
"I think it is important to remind ourselves that the Bric [Brazil, Russia, India, China] countries came through the global economic crisis of 2008 and 2009 quite well. Brazil did not even go into recession in 2009 while India and China continued to grow very strongly in the range of 8%-9%. Only Russia had a short-term setback, but has recovered well and is, again, leading the global growth dynamic.
"As the demand side of these economies is mainly driven by domestic demand, not by exports, they are more resilient to a global crisis."
Fidelity, which took more than £500m from UK investors into a China fund launched by its most high-profile manager, Anthony Bolton, has struggled to make money for them yet. The trust is currently trading at 96p compared to its launch price of 100p in April 2010, although Fidelity remains bullish on the region.
Nick Price, manager of Fidelity Emerging Markets fund and the Fidelity EMEA fund, says: "As an emerging market fund manager you'd expect me to be bullish wouldn't you? Clearly, many of the markets are facing headwinds right now and these may last for some months. But having just come back from China where I spent a week visiting 30 companies, I remain convinced that the China consumer story is as strong as ever.
"On a longer-term basis, emerging market stocks represent a fraction of their potential worth. It's a strong statement I know, but look at the facts. Emerging markets represent 90% of the world's oil reserves, over 80% of the world's population, over 60% of the world's forex reserves, 30% of global GDP, but yet are only 13% of global stock market capitalisation. I am convinced that the longer you look out, the more sure you can be that emerging markets offer great opportunities."
(source: http://www.guardian.co.uk/money/2011/aug/05/emerging-markets-bubble-burst)
According to Text, Jonathan Asante is:
Provas
Questão presente nas seguintes provas
- Fundamentos de ProgramaçãoEstruturas de Repetição
- Fundamentos de ProgramaçãoEstruturas de Seleção
- Fundamentos de ProgramaçãoLógica de Programação
- Fundamentos de ProgramaçãoSimulação de Estruturas de Controle
Abaixo está o excerto de um algoritmo. A instrução de repetição da linha 3 incrementa automaticamente a variável de controle.
1: ...
2: n ← 23
3: para n ← 0 até n = 100 faça
4: início
5: n ← n + 1
6: se n * n > 98 e n <= 100
7: n← 99
8: senão
9: n ← n + 2
10: se n >= 100
11: imprimir ( “ok” )
12: fim
13: imprimir ( n )
14: ...
2: n ← 23
3: para n ← 0 até n = 100 faça
4: início
5: n ← n + 1
6: se n * n > 98 e n <= 100
7: n← 99
8: senão
9: n ← n + 2
10: se n >= 100
11: imprimir ( “ok” )
12: fim
13: imprimir ( n )
14: ...
Exclusivamente sobre a execução da parte mostrada, é possível afirmar-se que a mesma terá como saída a sequência mostrada na opção
Provas
Questão presente nas seguintes provas
Cadernos
Caderno Container