Foram encontradas 1.060 questões.
Considere o objetivo de se desenvolver um programa que produz um relatório de administração acadêmica contendo um diagrama como o apresentado a seguir (com dados fictícios). No eixo horizontal são listados os institutos da Universidade, e no eixo vertical é apresentada a quantidade de alunos que estão retidos nos cursos que compõem as faculdades.

Deve-se supor a existência do esquema de banco de dados composto pelas tabelas a seguir:
DROP TABLE IF EXISTS ALUNOS;
CREATE TABLE ALUNOS ( matricula integer, nome text, situacao integer, curso_id integer); /* onde situacao 1 = regular, 2 = retido */
DROP TABLE IF EXISTS CURSOS;
CREATE TABLE CURSOS ( curso_id integer, nome text, instituto_id integer);
DROP TABLE IF EXISTS INSTITUTOS;
CREATE TABLE INSTITUTOS ( instituto_id integer,nome text);
Considerando o esquema de banco de dados fornecido, selecione a consulta SQL que apresente como resultado os dados necessários para a produção do gráfico acima.
Provas
- Fundamentos de ProgramaçãoInjeção de Dependência e Inversão de Controle
- LinguagensJavaCDI: Context and Dependency Injection
- Servidores de AplicaçãoJ2EE/Java EE
Contexts and Dependency Injection (CDI) é uma das principais especificações da plataforma Java EE, que provê a integração da camada web com a camada transacional. Um dos serviços fundamentais providos por essa tecnologia é a chamada injeção de dependências, definida pela capacidade de
Provas
Segundo a especificação JAVA EE 7, a tecnologia Java Server Faces permite utilizar anotações para definir o escopo em que um Managed Bean será armazenado. Sobre tais possibilidades de configuração, o escopo para que persiste um bean durante toda uma interação do usuário com uma página da aplicação web é
Provas
Os dois passos necessários para criar fontes de dados (“datasources”) no JBoss AS 7 são: (1) Instalar um driver JDBC e (2) definir uma fonte de dados que faz referência ao driver instalado. Para realizar a instalação de um driver JDBC no JBoss AS 7, deve-se
Provas
Após a instalação e a configuração do servidor de aplicações Wildfly 8, pode-se executar o script $WILDFLY_HOME/bin/standalone.sh para iniciar o serviço. Sem argumentos, esse script inicia o servidor utilizando a configuração padrão. Entretanto, pode-se substituir a configuração padrão, fornecendo argumentos na linha de comando, ou em seu script de chamada. Tendo em vista tais parâmetros, para EVITAR O CONFLITO DE PORTAS entre duas instâncias de servidor Wildfly rodando em uma mesma máquina, deve-se utilizar o seguinte argumento ao iniciar UMA das instâncias:
Provas
Sobre a Instrução Normativa IN SLTI No 04/2014 é correto afirmar que
Provas
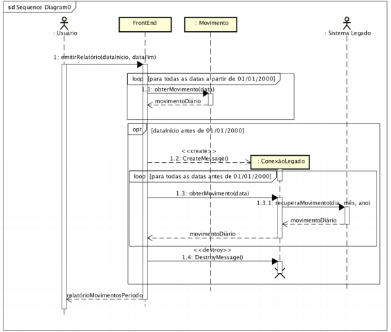
O diagrama de sequência a seguir utiliza a notação Unified Modeling Language (UML) padrão. Considere as assertivas sobre o tema.
I A mensagem 1.1 é síncrona, enquanto que a mensagem 1.3 é assíncrona.
II Uma instância de ConexãoLegado é criada e destruída cada vez que a mensagem 1.3 é executada.
III Há um erro no uso da notação UML: não é permitido envolver mais de um ator em um mesmo diagrama de sequência.
IV Pelo diagrama percebe-se que a classe Movimento e o SistemaLegado trabalham com estruturas diferentes entre si para manipular com datas.
V O diagrama apresenta a restrição de que o valor de dataInício deve ser uma data anterior ao valor de dataFim.
VI Se o valor de dataInício for posterior a 01/01/2000, não serão criadas instâncias de ConexãoLegado.

As assertivas corretas são
Provas
- Engenharia de SoftwareCiclo de Vida de Software
- Engenharia de SoftwareModelos de Desenvolvimento
- Qualidade de SoftwareSQA: Garantia da Qualidade de Software
Acerca do Ciclo de Vida de Software é correto afirmar que
Provas
Considere, o seguinte:
1. A statemachine mostrada abaixo (que utiliza a notação Unified Modeling Language padrão) realiza operações aritméticas sobre o valor numérico n.
2. A sequência válida de eventos a seguir: evA, evB, evD, evE, evY2, evZ, evY.
3. As ações nos estados e transições correspondem a operações aritméticas com o valor n, com o símbolo x representando multiplicação, + representando adição, - representando subtração e = representando uma atribuição de valor.

O valor de n, considerando a sequência de eventos, é
Provas
Acerca do processo de levantamento e análise de requisitos é correto afirmar que
Provas
Caderno Container