Foram encontradas 55.796 questões.
O processo de teste de software é iterativo, com informações realimentadas de estágios posteriores para partes anteriores do processo. Analise as afirmações a seguir:
I-Os estágios do processo testes são testes de desenvolvimento, testes de sistema e testes de aceitação.
II-Testes de aceitação é o estágio final do processo de testes no qual o sistema é testado com dados fornecidos pelo cliente e não com dados advindos de testes simulados.
III-Nos testes de sistema, o foco é encontrar erros resultantes de interações inesperadas entre componentes. Esse processo também visa mostrar que o sistema satisfaz os requisitos funcionais e não funcionais.
É correto o que se afirma em:
Provas
Analise o código em Java a seguir:
|
1 2 3 4 5 6 7 8 9 10 |
public class Main { public enum Semana { SEG, TER, QUA, QUI, SEX, SAB, DOM } public static void main(String[] args) { System.out.println("Dia: " + Semana.SEG); System.out.println("Dia: " + Semana.valeus()[0]); } } |
Assinale V (verdadeiro) ou F (falso) para as afirmações a seguir:
(__)Na linha 2, a implementação correta do enumerador Semana deveria ter o modificador de acesso static final ao invés de public para o conjunto fixo de constantes.
(__)Na linha 7, será mostrado na tela como saída o seguinte: "Dia: 0"
(__)Na linha 8, será mostrado na tela como saída o seguinte: "Dia: SEG"
Assinale a alternativa com a sequência correta:
Provas
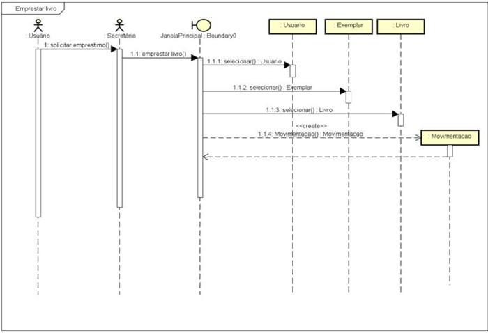
A UML (Unified Modeling Language) é uma linguagem gráfica para visualização, especificação, construção e documentação de artefatos de um sistema de software. O diagrama a seguir apresenta um dos tipos de diagrama UML mais comuns:

Esse é um diagrama de:
Provas
O Rational Unified Process - RUP é um exemplo de modelo de processo derivado de trabalhos sobre a UML e o Unified Software Development Process associado. Analise as afirmações a seguir:
I-O RUP é descrito em três perspectivas: dinâmica, estática e prática.
II-O objetivo da fase de concepção do RUP é estabelecer um business case para o sistema.
III-As fases do RUP são estreitamente relacionadas ao negócio e não a assuntos técnicos.
É correto o que se afirma em:
Provas
Quando da prototipação de um sistema, avalie as afirmações a seguir:
I-Os protótipos de alta fidelidade têm alto nível de esforço em termos de aparência, sendo extremamente realistas do ponto de vista de como será o produto final. No entanto, o nível de detalhes de um protótipo de alta fidelidade é menor e poucas telas são esperadas desse tipo de abordagem.
II-A prototipação de baixa fidelidade é aquela que, embora graficamente seja mais simples (comumente modelos wireframe), tem como foco funcionalidades de maior profundidade, ou seja, considera menos detalhes, mas muito mais telas. Deve ser feita nos momentos finais do projeto, a fim de garantir um fluxo de usuário eficaz junto ao produto final.
III-Os mockups são comumente utilizados como protótipos de baixa fidelidade. Tal tipo de prototipação impede que o usuário confunda o protótipo com o produto final e é focado em funcionalidades, sendo de fácil alteração.
IV- A prototipação é uma técnica que busca mimetizar para o usuário o funcionamento dos requisitos antes que o produto final esteja pronto. É uma técnica capaz de, além de avaliar se os requisitos propostos estão sendo acatados, contribuir para melhoria no processo de design do produto.
V - A prototipação vertical aborda os requisitos em menor profundidade e busca cobrir de forma ampla muitas funcionalidades. Está relacionada à prototipação de baixa fidelidade.
VI - A prototipação vertical cria protótipos que exploram as funcionalidades em maior profundidade e permite explorar um menor número de funcionalidades a cada sessão de prototipação.
É correto o que se afirma em:
Provas
Extreme Programming (XP) é uma abordagem desenvolvida para impulsionar práticas reconhecidamente boas, como o desenvolvimento iterativo, a níveis extremos. Em XP, várias novas versões de um sistema podem ser desenvolvidas, integradas e testadas em um único dia por programadores diferentes. Registre V, para verdadeiras, e F, para falsas:
(__)O desenvolvimento incremental é sustentado por meio de pequenos e frequentes releases do sistema. Os requisitos são baseados em cenários ou em simples estórias de usuários, usadas como base para decidir a funcionalidade que deve ser incluída em um incremento do sistema.
(__)No princípio ou prática de especialista, é necessário que haja desenvolvedores especialistas em determinadas funcionalidades no sistema para que assuma responsabilidade sobre parte do código.
(__)Cada projeto é realizado para atender às necessidades atuais e nada mais.
Assinale a alternativa com a sequência correta:
Provas
Testes de desenvolvimento incluem todas as atividades de testes que são realizadas pela equipe de desenvolvimento do sistema. O testador do software geralmente é o programador que o desenvolveu, embora nem sempre seja assim. Analise as afirmações a seguir:
I-Testes unitários devem centrar-se em testar a funcionalidade dos objetos ou métodos.
II-Testes de componentes devem centrar-se em testar as interfaces dos componentes.
III-Testes de desenvolvimento são essencialmente um processo de teste de defeitos.
É correto o que se afirma em:
Provas
- Engenharia de SoftwareCiclo de Vida de Software
- Engenharia de SoftwarePrincípios de Engenharia de Software
- Manutenção e Evolução de SoftwareReúso de Software
Considere as afirmativas relacionadas aos conceitos de engenharia de software apresentadas a seguir. Registre V, para verdadeiras, e F, para falsas:
(__)É uma disciplina de engenharia que se preocupa com todos os aspectos de produção de software.
(__)O reúso de software tornou-se a abordagem dominante para a construção de sistemas Web. Quando construímos esses sistemas, pensamos em como podemos montá-los a partir de componentes e sistemas de software preexistentes.
(__)Existem quatro atividades fundamentais comuns a todos os processos de software: especificação de software, desenvolvimento de software, testes de software e manutenção de software.
Assinale a alternativa com a sequência correta:
Provas
- Fundamentos de ProgramaçãoFunções, Métodos e Procedimentos
- Fundamentos de ProgramaçãoVariáveisEscopo de Variáveis
- WebPHP
Qual a saída do código a seguir?
<?php
$num = 3;
function imprima() {
$num = 7;
echo $num;
}
imprima();
echo $num;
?>
Assinale a alternativa correta:
Provas
Você faz parte da equipe de TI que está trabalhando na criação de uma nova página para divulgação de vagas de estágio e monitorias. Em uma reunião com a equipe de design, eles apresentaram um protótipo do site e solicitaram que você ajudasse a tornar alguns textos em negrito para destacar informações importantes. Qual dos comandos CSS a seguir é utilizado para deixar um texto em negrito?
Provas
Caderno Container