Foram encontradas 545 questões.
- Fundamentos de ProgramaçãoHashingFunções Hash
- Fundamentos de ProgramaçãoHashingTratamento de Colisões em Hashing
A organização de dados baseada em técnicas de hashing permite acesso rápido a registros sob certas condições de pesquisa. Tendo em vista esse contexto, avalie as seguintes asserções e a relação proposta entre elas.
I. Métodos de resolução de colisão, tais como endereçamento aberto, encadeamento e hashing múltiplo, são mais necessários quando utiliza-se hashing externo do que quando se utiliza hashinginterno.
PORQUE
II. O espaço do campo de hash – o número de valores possíveis que um campo hash pode ter – normalmente, é muito maior do que o número de endereços disponíveis para registros.
Assinale a alternativa correta:
Provas
- Fundamentos de ProgramaçãoEstruturas de DadosDefinição: Estrutura de Dados
- Fundamentos de ProgramaçãoEstruturas de DadosEstrutura de Dados: ÁrvoreÁrvore AVL
- Fundamentos de ProgramaçãoEstruturas de DadosEstrutura de Dados: ÁrvoreÁrvore Binária
Árvore binária é uma estrutura de dados adequada à representação de hierarquia, sendo usada frequentemente em ordenação e pesquisa. Considere o seguinte texto de referência que trata sobre árvores binárias:
''Uma árvore binária (a) , também conhecida como (b) é uma árvore binária na qual as alturas das duas subárvores de todo nó nunca diferem em mais de (c) .''
Assinale a alternativa que completa, correta e respectivamente, as lacunas (a), (b) e (c) presentes no texto de referência.
Provas
Considere a lógica de programação, expressa na forma de português estruturado:

Ao final da execução desse algoritmo, o valor de K será igual a:
Provas
Suponha que dois colaboradores estão trabalhando em conjunto no mesmo repositório, utilizando Git no servidor GitHub. Inicialmente, o Autor A cria o repositório, adiciona arquivos e concede permissão para o autor B. Na sequência realizam o fluxo de trabalho conforme Figura 1. A explicação sobre o que acontece em cada etapa do fluxo de trabalho é apresentada de forma desordenada na Figura 2. Assinale a alternativa que corretamente associa cada etapa do fluxo de trabalho à explicação que reflete o que ocorre na etapa:

Provas
O processo de desenvolvimento de software exige, por parte da equipe envolvida, muita disciplina e organização. Independente de o software ser construído por uma ou mais pessoas, todas as tarefas que envolvem o processo de desenvolvimento necessitam de coordenação, para que ao final, tenha-se o produto e sua construção transcorrida de maneira correta. A automatização de atividades de controle de projeto tais como as tarefas de build, teste, controle de dependências, integração contínua e controle de versão pode ser muito facilitado por ferramentas que suportem tais atividades de apoio ao desenvolvimento. Tendo em vista este contexto e sabendo que Maven e Gradle são ferramentas de automação de projeto, analise a veracidade de cada uma das afirmações explicitadas em I, II e III para assinalar a alternativa correta.
I.Projetos Maven são configurados usando Project Object Model (POM) que é codificada em linguagem XML;
II. Projetos Gradle são configurados usando Project Object Model (POM) que é codificada em linguagem XML;
III. Projetos Gradle são configurados em scripts escritos em linguagem Groovy.
Assinale a alternativa correta.
Provas
Controle de versão é um sistema que registra alterações em um arquivo ou conjunto de arquivos ao longo do tempo para que as pessoas possam recuperar versões específicas mais tarde. Um sistema de controle de versão permite que arquivos ou projetos completos sejam revertidos para um estado anterior; que as mudanças ao longo do tempo possam ser comparadas; descobrir quem e quando alguém introduziu um problema. Em um ambiente de desenvolvimento de software, torna-se crucial o uso de ferramentas de controle de versão e estão disponíveis várias opções, tais como Subversion, Git e Mercurial. Sobre essas ferramentas é possível afirmar que:
Provas
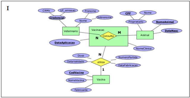
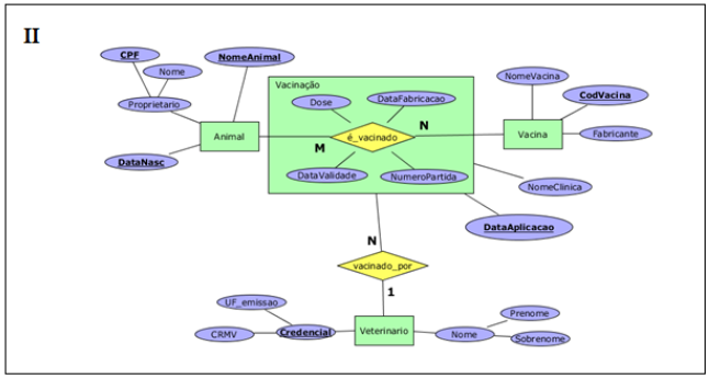
Considere as instruções CREATE TABLE da linguagem SQL (Structured Query Language) usados em um sistema gerenciador de banco de dados (SGBD) como base para responder a questão (Figura 1). Analise os esquemas conceituais, apresentados em (I), (II) e (III), conforme uma notação do Diagrama Entidade-Relacionamento. Nesta notação, tipos de entidades são anotados por retângulos e os atributos são anotados em pequenas elipses. Atributo identificador é grifado, atributo multivalorado é colocado em elipse com linha dupla, e atributo composto é formado por um conjunto de outros atributos (elipses). Tipos de relacionamentos regulares são anotados por losangos e podem gerar uma agregação que é anotada por um retângulo envolvendo o tipo de relacionamento que a origina. Analisando os comandos e figura, assinale a alternativa correta.




Provas
Considere as instruções CREATE TABLE da linguagem SQL (Structured Query Language) gerados no sistema gerenciador de banco de dados (SGBD) Oracle como base para realizar a questão (Figura 1). Analise a consulta SQL, formulada no SGBD Oracle apresentada na Figura 2. Avalie a veracidade de cada uma das afirmações apresentadas em I, II, III e IV.


I. A subconsulta identificada como (a) não está correlacionada à consulta externa e seleciona todos os veterinários que vacinaram o animal chamado Videl no dia 03 de janeiro de 2018;
II. A subconsulta identificada como (b) está correlacionada à consulta externa e seleciona todos os veterinários que vacinaram o animal que está sendo avaliado na consulta externa;
III. Se a diferença de conjunto do resultado da subconsulta identificada como (a) menos o resultado da subconsulta identificada como (b) é vazio significa que o animal selecionado na consulta externa foi vacinado pelos mesmos veterinários que vacinaram o animal Videl em 03 de janeiro de 2018;
IV. A consulta SQL equivale a uma aplicação do operador de divisão em álgebra relacional em uma consulta para recuperar os animais que foram vacinados pelos mesmos veterinários que vacinaram o animal Videl em 03 de janeiro de 2018. Com base nestas sentenças, assinale a alternativa correta.
Provas
Qual é o RestTemplate class method que desempenha uma operação HTTP HEAD?
Provas
Em JBOSS Datasource, como exemplo para Oracle no código abaixo, qual é a diferença entre validate-on-match e background-validation? Marque a alternativa verdadeira com relação às frases abaixo.
<validation>
<check-valid-connection-sql>select 1 from dual</check-valid-connection-sql>
<validate-on-match>true</validate-on-match>
<background-validation>false</background-validation>
<stale-connection-checker class
name="org.jboss.jca.adapters.jdbc.extensions.oracle.OracleStaleConnectionChecker"/>
<exception-sorter class
name="org.jboss.jca.adapters.jdbc.extensions.oracle.OracleExceptionSorter"/>
</validation>
I - Quando validate-on-match é setado verdadeiro a conexão com a base de dados é validada toda vez que ela é checada a partir do pool de conexões usando o mecanismo de validação especificado no próximo passo;
II - Em background-validation, é disparada uma validação conforme a politica de validação estabelecida em background-validation-millis;
III - Não é possível aplicar validate-on-match e background-validation de forma simultânea, pois eles são mutualmente exclusivos;
Provas
Caderno Container