Foram encontradas 50 questões.
Acerca do projeto de banco de dados relacionais, é correto afirmar:
Provas
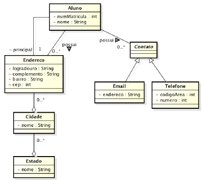
Observe o diagrama de classes construído com a notação Unified Modeling Language apresentado abaixo.

Quanto à implementação deste diagrama em Java, é correto afirmar:
Provas
Considere que um programador necessita realizar em Java as seguintes tarefas:
I Criar uma classe que não possa ser estendida por herança.
II Criar métodos que não possam ser sobrescritos em uma subclasse.
III Criar uma variável de classe que poderá ser acessada por todas as instâncias de objetos da classe como uma variável comum, ou seja, a variável criada será a mesma em todas as instâncias e, quando seu conteúdo é modificado numa das instâncias, todas recebem a mudança.
As ações que precisam ser realizadas pelo programador para cumprir as tarefas são
Provas
Sobre os padrões de projeto de software, considere as afirmativas seguintes.
I O padrão de projeto Façade é estrutural e pode ser usado para envolver uma interface mal desenhada, com uma interface mais bem definida.
II O padrão de projeto Memento é implementado com três objetos: o originator, um caretaker e um memento. Este padrão de projeto permite recuperar um estado anterior de um objeto.
III O padrão State é classificado como comportamental e pode ser usado para encapsular a mudança de comportamento de um objeto em decorrência da mudança do estado deste objeto.
IV O padrão Singleton pode ser usado para complementar a implementação do padrão State, de forma a garantir que cada estado do objeto manipulado tenha uma instância única.
Está(ão) correta(s) a(s) afirmativa(s)
Provas
Considere a tarefa de um profissional de TI que consiste em realizar o mapeamento do modelo de classes a seguir apresentado para um esquema de Banco de Dados relacional.

Com respeito ao modelo de banco de dados Relacional resultante deste mapeamento, é correto afirmar:
Provas
Considere o diagrama de casos de uso a seguir, produzido com uma ferramenta CASE baseada na notação da Unified Modeling Language.
Com base nesse diagrama, analise as afirmativas seguintes.
I Um problema conceitual neste diagrama corresponde aos nomes escolhidos para cada um dos cinco casos de uso. Em vez de verbos, deveriam ser usados substantivos que indicassem os objetos que precisam ser manipulados.
II É possível tratar de forma precisa o aspecto de ordenamento temporal na execução dos casos de uso com a inclusão das dependências <<include>> e <<extend>> no diagrama.
III O diagrama permite a construção de um software em que uma mesma pessoa assuma os papéis especificados pelos atores “Professor” e “Coordenador de Curso” sem haver, necessariamente, a transmutação dos objetos usados na implementação.
Está(ão) correta(s) a(s) afirmativa(s)
Provas
Segundo a especificação JAVA EE 7, a tecnologia Java Server Faces permite utilizar anotações para definir o escopo em que um Managed Bean será armazenado. Sobre tais possibilidades de configuração, o escopo que persiste um bean durante uma única solicitação HTTP de uma aplicação web é
Provas
Os passos necessários para criar fontes de dados (“datasources”) no JBoss AS 7 são:
Provas
Após a instalação e configuração do servidor de aplicações JBoss AS 7, pode-se executar o script $JBOSS_HOME/bin/standalone.sh para iniciar o serviço. Sem argumentos, esse script inicia o servidor utilizando a configuração padrão. Entretanto, pode-se substituir a configuração padrão, fornecendo argumentos na linha de comando, ou em seu script de chamada. Com base nesses parâmetros, para liberar o acesso ao servidor a qualquer endereço IPv4, deve-se utilizar o argumento indicado em
Provas
Considere o seguinte modelo Entidade Relacionamento produzido por um analista de Tecnologia da Informação.

Em relação ao modelo apresentado, é correto afirmar:
Provas
Caderno Container