Foram encontradas 90 questões.

Disponível em <https://domtotal.com/img/charges/2181.jpg>. Acesso em: 9 maio 2019 (com adaptações).
Mais que diversão, as charges costumam trazer consigo uma crítica carregada de ironia que reflete situações do cotidiano. No texto, a crítica se refere à/ao:
Provas
Considere o seguinte cenário para responder à questão.
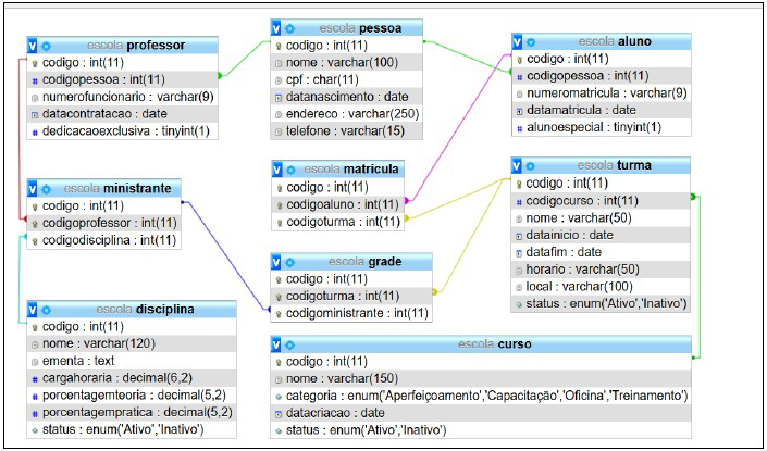
Antes de ser nomeado Técnico de Tecnologia da Informação em um Instituto Federal, Francisco era técnico de sistemas na iniciativa privada. Ele trabalhava na “4Pro Cursos Profissionalizantes”, uma escola que oferece cursos de diversas áreas para quem busca se capacitar para o mercado de trabalho. Francisco era o responsável por desenvolver e manter o sistema de informação que gerencia toda a parte de ensino da escola. O gerenciador de banco de dados utilizado era o MySQL Server 5.0.12. Na figura abaixo está representada uma fatia do modelo lógico do banco de dados da 4Pro, gerado a partir da ferramenta PHPMyAdmin 4.8.1. instalada no servidor de banco de dados da empresa.

Analise as seguintes restrições aplicadas à relação “matricula” do modelo.
ALTER TABLE `matricula` ADD CONSTRAINT `CONSTR1` FOREIGN KEY (`codigoaluno`) REFERENCES àluno`(`codigo`) ON DELETE CASCADE ON UPDATE CASCADE;
ALTER TABLE `matricula` ADD CONSTRAINT `CONSTR2` FOREIGN KEY (`codigoturma`) REFERENCES `turma`(`codigo`) ON DELETE RESTRICT ON UPDATE CASCADE;
ALTER TABLE `escola`.`matricula` ADD UNIQUE `CONSTR3` (`codigoaluno`, `codigoturma`);
Agora analise as afirmações que foram feitas acerca dessas restrições.
1) Quando o código de um aluno é atualizado na relação aluno, os códigos correspondentes na relação matricula permanecem inalterados.
2) Quando o código de uma turma é atualizado na relação turma, os códigos correspondentes na relação matricula são igualmente afetados.
3) Quando um registro de aluno é apagado, todos os registros de matrícula desse aluno também são eliminados.
4) É possível associar, quantas vezes forem necessárias, um mesmo aluno a uma mesma turma.
5) Não é possível apagar o registro de uma turma se houver alunos associados a ela.
6) O registro de um aluno não pode aparecer mais de uma vez na relação matricula.
7) O registro de uma turma pode aparecer várias vezes na relação matricula.
Qual das alternativas abaixo faz a leitura correta sobre a veracidade (V) e a falsidade (F) dessas afirmações, na ordem em que elas são citadas?
Provas
Considere o seguinte cenário para responder à questão.
Antes de ser nomeado Técnico de Tecnologia da Informação em um Instituto Federal, Francisco era técnico de sistemas na iniciativa privada. Ele trabalhava na “4Pro Cursos Profissionalizantes”, uma escola que oferece cursos de diversas áreas para quem busca se capacitar para o mercado de trabalho. Francisco era o responsável por desenvolver e manter o sistema de informação que gerencia toda a parte de ensino da escola. O gerenciador de banco de dados utilizado era o MySQL Server 5.0.12. Na figura abaixo está representada uma fatia do modelo lógico do banco de dados da 4Pro, gerado a partir da ferramenta PHPMyAdmin 4.8.1. instalada no servidor de banco de dados da empresa.

Observe, a seguir, o modelo físico da tabela curso.
[1] `escola`.`curso` (`codigo` INT NOT NULL AUTO_INCREMENT [2] 'Identificação única do registro', `nome` VARCHAR(150) [3] utf8 [4] utf8_general_ci NOT NULL [2] 'Nome do curso', `categoria` [5] ('Aperfeiçoamento','Capacitação','Oficina','Treinamento') [3] utf8 [4] utf8_general_ci NOT NULL [2] 'Categoria do curso', `datacriacao` DATE NOT NULL [2] 'Data de criação do curso', `status` [5] ('Ativo','Inativo') [3] utf8 [4] utf8_general_ci NOT NULL [2] 'Status do curso', PRIMARY KEY (`codigo`)) [6] = InnoDB CHARSET=utf8 [4] utf8_general_ci [2] = 'Armazena o cadastro de cursos da escola';
Qual alternativa preenche, de maneira correta, os espaços numerados [1], [2], [3], [4], [5] e [6], no modelo físico acima, para que a criação da tabela curso seja executada sem que sejam retornados erros pelo MySQL?
Provas
Considere o seguinte cenário para responder à questão.
Antes de ser nomeado Técnico de Tecnologia da Informação em um Instituto Federal, Francisco era técnico de sistemas na iniciativa privada. Ele trabalhava na “4Pro Cursos Profissionalizantes”, uma escola que oferece cursos de diversas áreas para quem busca se capacitar para o mercado de trabalho. Francisco era o responsável por desenvolver e manter o sistema de informação que gerencia toda a parte de ensino da escola. O gerenciador de banco de dados utilizado era o MySQL Server 5.0.12. Na figura abaixo está representada uma fatia do modelo lógico do banco de dados da 4Pro, gerado a partir da ferramenta PHPMyAdmin 4.8.1. instalada no servidor de banco de dados da empresa.

Umas das últimas manutenções que foram solicitadas a Francisco antes de ele deixar a empresa foi adição de um atributo que indica se uma disciplina é obrigatória ou não para uma determinada turma. O atributo a ser adicionado devia ser do tipo “booleano”, ou seja, aceitar apenas os valores true ou false e precisava ser obrigatório na tabela. Assinale a alternativa que representa corretamente o comando que Francisco executou no banco para gerar esse resultado.
Provas
Disciplina: TI - Desenvolvimento de Sistemas
Banca: IF-SUL Minas
Orgão: IF-SUL Minas
- Engenharia de SoftwareCiclo de Vida de Software
- Engenharia de SoftwareEngenharia de Requisitos
- Engenharia de SoftwareModelos de Desenvolvimento
A Engenharia de Requisitos fornece o mecanismo apropriado para entender aquilo que o cliente ou usuário deseja, analisando as necessidades, avaliando a viabilidade, negociando a solução mais razoável, especificando uma solução sem ambiguidades, validando a especificação e gerenciando as necessidades à medida que são transformadas em um sistema funcional e operacional. Ela abrange sete tarefas distintas: concepção, levantamento, elaboração, negociação, especificação, validação e gestão. Algumas delas ocorrem em paralelo e todas podem ser adaptadas às necessidades do projeto.
Adaptado de PRESSMAN, R. S. Engenharia de software. 7 ed. McGraw Hill, 2011
A seguir são apresentadas características de cada uma das tarefas que compõem a Engenharia de Requisitos:
“nesta tarefa, os artefatos produzidos são avaliados para garantir que todos os requisitos tenham sido declarados de forma não ambígua, que as inconsistências, omissões e erros tenham sido detectados e corrigidos, e que os artefatos estejam de acordo com os padrões estabelecidos para o processo, projeto e produto”.
“nesta tarefa, se estabelece um entendimento básico do problema, as pessoas que querem uma solução, a natureza da solução desejada e a eficácia da comunicação e colaboração preliminares entre os demais interessados e equipe de software”.
“esta tarefa pode resultar em um documento escrito em linguagem natural, um conjunto de modelos gráficos, um modelo matemático formal, um conjunto de cenários de uso, um protótipo ou qualquer combinação desses itens”.
“esta tarefa é formada por um conjunto de atividades que ajuda a equipe de projeto a identificar, controlar e acompanhar as necessidades e suas mudanças a qualquer momento enquanto o projeto prossegue”.
“esta tarefa concentra-se no desenvolvimento de um modelo de requisitos refinado que identifique os diversos aspectos da função, do comportamento e das informações do software”.
“nesta tarefa há uma série de problemas que podem ser encontrados, como problemas de escopo, problemas de entendimento e problemas de volatilidade”.
“nesta tarefa, clientes, usuários e outros interessados devem ordenar seus requisitos e discutir em termos de prioridades”.
Considerando as características apresentadas, qual das alternativas abaixo identifica corretamente as tarefas na ordem em que foram citadas?
Provas
Disciplina: TI - Desenvolvimento de Sistemas
Banca: IF-SUL Minas
Orgão: IF-SUL Minas
Quando precisamos exibir alguma informação na tela trabalhando com textos, utilizamos o tipo de dado string. São sequências de caracteres que podem ser delimitadas por aspas simples, duplas ou invertidas, dependendo do resultado que se deseja alcançar.
Para exibir o seguinte trecho de texto, em PHP, indique qual das alternativas abaixo faz o uso correto das aspas para alcançar o resultado desejado.
João disse a sua esposa: "Vamos comer alguma coisa no MacDonald's?" Maria então respondeu: "Hoje não, estou mais a fim de comida japonesa."
Provas
Disciplina: TI - Desenvolvimento de Sistemas
Banca: IF-SUL Minas
Orgão: IF-SUL Minas
<!DOCTYPE html> <html>
<head>
<title>Cadastro</title>
<meta charset="UTF-8">
<meta name="viewport" content="width=device-width, initial-scale=1.0">
<script type="text/javascript">
function verifica(){
var k = document.getElementById("z").value;
if(k == ""){
alert("Valor obrigatório");
return false;
}else if(k.length < 11){
alert("Valor errado");
return false;
}
return true;
}
</script>
</head>
<body>
<form action="processa.php" method="POST" onsubmit="return verifica();">
Nome: <input type="text" name="nome" id="x" onchange="if(this.value == ''){alert('Valor não informado');}" /><br/>
Idade: <input type="text" name="idade" id="y" onblur="if(this.value < 3){alert('Verifique a idade');}" /><br/>
CPF: <input type="text" name="cpf" id="z" /><br/>
<input type="submit" value="Enviar" onclick="if(document.getElementById('y').value == ''){alert('Valor não informado');}" />
</form>
</body>
</html>
Ao tentar submeter o formulário, após preencher o valor do campo CPF, clicando no botão 'Enviar', com os valores preenchidos conforme a figura a seguir, qual será a mensagem apresentada?

Provas
Disciplina: TI - Desenvolvimento de Sistemas
Banca: IF-SUL Minas
Orgão: IF-SUL Minas
Considere o script PHP a seguir rodando em um servidor com a versão PHP 7.0.
| <?php class Corredor { public $nome; public function __construct($nome) { $this->nome = $nome; } public function velocidadeMedia($distancia, $tempo){ return ($distancia / $tempo); } } class Corrida { private $distancia; public function __construct($distancia) { $this->distancia = $distancia; } public function getDistancia(){ return $this->distancia; } } $corredorA = new Corredor('Pedro'); $corredorB = new Corredor('Ana'); $corrida1 = new Corrida(10); $corrida2 = new Corrida(20); $velociadadeA = $corredorA->velocidadeMedia($corrida2->getDistancia(), 2); $velociadadeB = $corredorB->velocidadeMedia($corrida1->getDistancia(), 6); if($velociadadeA < 5 AND $velociadadeB < 5) echo "Ambos andaram"; elseif($velociadadeA > $velociadadeB) echo "$corredorA->nome ganhou"; elseif($velociadadeA < $velociadadeB) echo "$corredorB->nome ganhou"; else echo "Empate"; ?> |
Qual será a saída exibida no navegador ao executar esse script no servidor?
Provas
Disciplina: TI - Desenvolvimento de Sistemas
Banca: IF-SUL Minas
Orgão: IF-SUL Minas
Considere o código PHP no arquivo formulario.php representado a seguir:
| <?php session_start(); $_SESSION["formulario"] = "dados"; echo "<form action='recebeformulario.php?acao=exibir' method='POST'>"; echo "<input type='hidden' name='valorX' value='x' />"; echo "Valor 1: "; echo "<input type='text' name='valor1' value='a' readonly /><br/>"; echo "Valor 2: "; echo "<input type='radio' name='valor2' value='b' checked />B "; echo "<input type='radio' name='valor2' value='c' />C<br/>"; echo "<input type='submit' value='Enviar' />"; echo "</form>"; ?> |
Ao submeter o formulário do arquivo formulario.php, o usuário apenas clicou no botão para submetê-lo, sem fazer qualquer alteração em seus campos. Analise o código do arquivo recebeformulario.php a seguir e selecione a opção que representa a saída exibida por esse arquivo ao receber a submissão do formulario.php.
| <?php error_reporting(E_ALL ^ E_NOTICE ^ E_DEPRECATED); ini_set('display_errors', '0'); session_start(); echo "($_SESSION[formulario])"; if($_POST[acao] == 'exibir') echo "($_POST[valorX])"; if($_GET[acao] == 'exibir') echo "($_REQUEST[valor1])"; echo "($_POST[valor2])"; ?> |
Provas
Disciplina: TI - Desenvolvimento de Sistemas
Banca: IF-SUL Minas
Orgão: IF-SUL Minas
TEXTO 1: PHP Manual: Installation and Configuration - General Installation Considerations
Before starting the installation, first you need to know what do you want to use PHP for. There are three main fields you can use PHP, as described in the What can PHP do? section:
!$ \bullet !$ Websites and web applications (server side scripting)
!$ \bullet !$ Command line scripting
!$ \bullet !$ Desktop (GUI) applications
For the first and most common form, you need three things: PHP itself, a web server and a web browser. You probably already have a web browser, and depending on your operating system setup, you may also have a web server (e.g. Apache on Linux and macOS; IIS on Windows). You may also rent webspace at a company. This way, you don't need to set up anything on your own, only write your PHP scripts, upload it to the server you rent, and see the results in your browser.
[…]
PHP Manual: General Installation Considerations. 2001 2019. Disponível em: <https://www.php.net/manual/en/install.general.php>. Acesso em: 10 maio 2019.
TEXTO 2: PHP Manual: Security - Introduction
PHP is a powerful language and the interpreter, whether included in a web server as a module or executed as a separate CGI binary, is able to access files, execute commands and open network connections on the server. These properties make anything run on a web server insecure by default. PHP is designed specifically to be a more secure language for writing CGI programs than Perl or C, and with correct selection of compile time and runtime configuration options, and proper coding practices, it can give you exactly the combination of freedom and security you need.
As there are many different ways of utilizing PHP, there are many configuration options controlling its behaviour. A large selection of options guarantees you can use PHP for a lot of purposes, but it also means there are combinations of these options and server configurations that result in an insecure setup.
The configuration flexibility of PHP is equally rivalled by the code flexibility. PHP can be used to build complete server applications, with all the power of a shell user, or it can be used for simple server side includes with little risk in a tightly controlled environment. How you build that environment, and how secure it is, is largely up to the PHP developer.
[...]
PHP Manual: Security Introduction. 2001 2019. Disponível em: <https://www.php.net/manual/en/security.intro.php>. Acesso em: 10 maio 2019.
Em relação ao conteúdo dos dois textos, NÃO é possível afirmar que:
Provas
Caderno Container